学习笔记 : Java设计模式之Builder Pattern
概述
缔造者设计模式 : 将一个复杂对象的构建与它的表示分离,使得同样的构建过程可以创建不同的表示( Builder Pattern : Separate the construction of complex object from its representation so that the same construction process can create different representations )
- 扩 : 建造者模式是一种对象创建型模式,它将客户端与包含多个部件的复杂对象的创建过程分离,客户端无需知道复杂对象的内部组成部分与装配方式,只需要知道所需建造者的类型即可.
建造者设计模式中的角色
Builder( 抽象建造者 ): 它为创建一个产品的各个部件指定抽象接口,在该接口中一般声明两类方法,一类方法是 buildPartX(),其用于创建复杂对象的各个部件. 另一类方法是 getResult(),其用于返回复杂对象. Builder 即可是抽象类,也可以是接口.ConcreteBuilder( 具体建造者 ): 它实现了 Builder 接口,实现了各个部件的具体构造和装配方法,定义并明确所创建的复杂对象,还可以提供一个用于返回创建好的复杂产品的方法( 该方法可以由抽象构建者实现 ).Product( 产品 ): 它是被创建的复杂对象,包含多个组成部件,具体建造者创建该产品的内部表示并定义它的装配过程.Director( 指挥者 ): 指挥者又称为导演类,它负责安排复杂对象的建造次序,指挥者与抽象构建者之间存在关联关系,可以在其 construct() 建造方法中调用建造者对象的部件构造与装配方法,完成复杂对象的建造.
示例程序
下面是一个使用了建造者设计模式的简单示例程序,其概述为 : 无论是何种游戏角色,都需要逐步创建其组成部分,再将各组成部分配装成一个完整的游戏角色.
Actor类 : 游戏角色类, 充当复杂产品对象
1
2
3
4
5
6
7
8
9
10
11
12
13
14
15
16
17
18
19
20
21
22
23
24
25
26
27
28
29
30
31
32
33
34
35
36
37
38
39
40
41
42
43
44
45
46
47
48
49
50
51
52
53
54
55
56
57
58package pers.huangyuhui.builder_pattern.builder_pattern_1;
/**
* @project: design-patterns
* @description: 游戏角色类, 充当复杂产品对象
* @author: 黄宇辉
* @date: 9/19/2019-1:30 PM
* @version: 1.0
* @website: https://yubuntu0109.github.io/
*/
public class Actor {
private String type; //角色类型
private String sex; //性别
private String face; //脸型
private String costume; //服装
public String getType() {
return type;
}
public void setType(String type) {
this.type = type;
}
public String getSex() {
return sex;
}
public void setSex(String sex) {
this.sex = sex;
}
public String getFace() {
return face;
}
public void setFace(String face) {
this.face = face;
}
public String getCostume() {
return costume;
}
public void setCostume(String costume) {
this.costume = costume;
}
public String toString() {
return "Actor{" +
"type='" + type + '\'' +
", sex='" + sex + '\'' +
", face='" + face + '\'' +
", costume='" + costume + '\'' +
'}';
}
}ActorBuilder抽象类 : 游戏角色建造者, 充当抽象建造者
1
2
3
4
5
6
7
8
9
10
11
12
13
14
15
16
17
18
19
20
21
22
23
24
25
26package pers.huangyuhui.builder_pattern.builder_pattern_1;
/**
* @project: design-patterns
* @description: 游戏角色建造者, 充当抽象建造者
* @author: 黄宇辉
* @date: 9/19/2019-1:39 PM
* @version: 1.0
* @website: https://yubuntu0109.github.io/
*/
public abstract class ActorBuilder {
protected Actor actor = new Actor();
public abstract void buildType();
public abstract void buildSex();
public abstract void buildFace();
public abstract void buildCostume();
//工厂方法,返回一个完整的游戏角色对象
public Actor createActor() {
return actor;
}
}HeroBuilder类 : 英雄角色建造者, 充当具体建造者
1
2
3
4
5
6
7
8
9
10
11
12
13
14
15
16
17
18
19
20
21
22
23
24
25
26
27
28
29
30
31package pers.huangyuhui.builder_pattern.builder_pattern_1;
/**
* @project: design-patterns
* @description: 英雄角色建造者, 充当具体建造者
* @author: 黄宇辉
* @date: 9/19/2019-1:42 PM
* @version: 1.0
* @website: https://yubuntu0109.github.io/
*/
public class HeroBuilder extends ActorBuilder {
public void buildType() {
actor.setType("英雄");
}
public void buildSex() {
actor.setSex("男");
}
public void buildFace() {
actor.setFace("英俊");
}
public void buildCostume() {
actor.setCostume("盔甲");
}
}AngelBuilder类 : 天使角色建造者, 充当具体建造类
1
2
3
4
5
6
7
8
9
10
11
12
13
14
15
16
17
18
19
20
21
22
23
24
25
26
27
28
29
30
31
32package pers.huangyuhui.builder_pattern.builder_pattern_1;
/**
* @project: design-patterns
* @description: 天使角色建造者, 充当具体建造类
* @author: 黄宇辉
* @date: 9/19/2019-1:44 PM
* @version: 1.0
* @website: https://yubuntu0109.github.io/
*/
public class AngelBuilder extends ActorBuilder {
public void buildType() {
actor.setType("天使");
}
public void buildSex() {
actor.setSex("女");
}
public void buildFace() {
actor.setFace("漂亮");
}
public void buildCostume() {
actor.setCostume("裙子");
}
}ActorController类 : 角色控制器, 充当指挥者
1
2
3
4
5
6
7
8
9
10
11
12
13
14
15
16
17
18
19
20
21
22
23package pers.huangyuhui.builder_pattern.builder_pattern_1;
/**
* @project: design-patterns
* @description: 角色控制器, 充当指挥者
* @author: 黄宇辉
* @date: 9/19/2019-1:46 PM
* @version: 1.0
* @website: https://yubuntu0109.github.io/
*/
public class ActorController {
//逐步构建复杂产品对象
public Actor construct(ActorBuilder actorBuilder) {
Actor actor;
actorBuilder.buildType();
actorBuilder.buildSex();
actorBuilder.buildFace();
actorBuilder.buildCostume();
actor = actorBuilder.createActor();
return actor;
}
}Client类 : 客户端测试类
1
2
3
4
5
6
7
8
9
10
11
12
13
14
15
16
17
18
19
20
21
22
23
24
25
26package pers.huangyuhui.builder_pattern.builder_pattern_1;
/**
* @project: design-patterns
* @description: 客户端测试类
* @author: 黄宇辉
* @date: 9/19/2019-1:49 PM
* @version: 1.0
* @website: https://yubuntu0109.github.io/
*/
public class Client {
public static void main(String[] args) {
ActorController actorController = new ActorController();
ActorBuilder zero = new HeroBuilder();
Actor actor_zero = actorController.construct(zero);
System.out.println(actor_zero);
System.out.println("------------------------------");
ActorBuilder angel = new AngelBuilder();
Actor actor_angel = actorController.construct(angel);
System.out.println(actor_angel);
}
}示例程序的运行结果如下所示 :
1
2
3Actor{type='英雄', sex='男', face='英俊', costume='盔甲'}
------------------------------
Actor{type='天使', sex='女', face='漂亮', costume='裙子'}
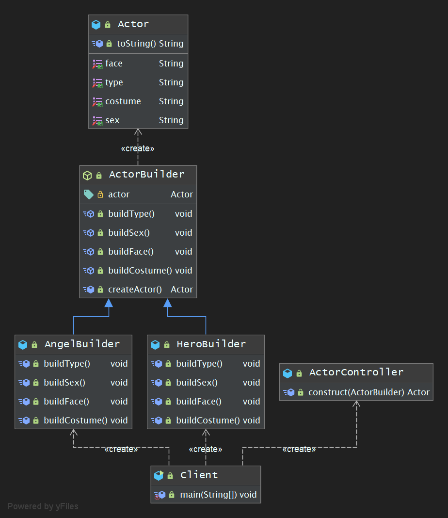
示例程序的类图
示例程序-简化版
为了简化系统结构,可以将 Director 和抽象建造者 Builder 进行合并,在 Builder 中提供逐步构建复杂产品对象的 construct() 方法. 由于 Builder 类通常是抽象类,因此可以将 construct() 方法定义为静态方法,以便客户端能够直接调用. 除此之外还有一种更简单的处理方法,既将 construct() 方法中的参数去掉,直接在construct()方法中调用 buildPartX() 方法.( 以下示例程序是基于上述示例程序进行简化的 )
Actor类 : 游戏角色类, 充当复杂产品对象
1
2
3
4
5
6
7
8
9
10
11
12
13
14
15
16
17
18
19
20
21
22
23
24
25
26
27
28
29
30
31
32
33
34
35
36
37
38
39
40
41
42
43
44
45
46
47
48
49
50
51
52
53
54
55
56
57
58package pers.huangyuhui.builder_pattern.builder_pattern_2;
/**
* @project: design-patterns
* @description: 游戏角色类, 充当复杂产品对象
* @author: 黄宇辉
* @date: 9/19/2019-1:30 PM
* @version: 1.0
* @website: https://yubuntu0109.github.io/
*/
public class Actor {
private String type; //角色类型
private String sex; //性别
private String face; //脸型
private String costume; //服装
public String getType() {
return type;
}
public void setType(String type) {
this.type = type;
}
public String getSex() {
return sex;
}
public void setSex(String sex) {
this.sex = sex;
}
public String getFace() {
return face;
}
public void setFace(String face) {
this.face = face;
}
public String getCostume() {
return costume;
}
public void setCostume(String costume) {
this.costume = costume;
}
public String toString() {
return "Actor{" +
"type='" + type + '\'' +
", sex='" + sex + '\'' +
", face='" + face + '\'' +
", costume='" + costume + '\'' +
'}';
}
}ActorBuilder抽象类 : 游戏角色建造者, 充当抽象建造者(省略Director并简化construct方法)
1
2
3
4
5
6
7
8
9
10
11
12
13
14
15
16
17
18
19
20
21
22
23
24
25
26
27
28
29
30
31
32
33
34
35package pers.huangyuhui.builder_pattern.builder_pattern_2;
/**
* @project: design-patterns
* @description: 游戏角色建造者, 充当抽象建造者(省略Director并简化construct方法)
* @author: 黄宇辉
* @date: 9/19/2019-1:39 PM
* @version: 1.0
* @website: https://yubuntu0109.github.io/
*/
public abstract class ActorBuilder {
protected Actor actor = new Actor();
public abstract void buildType();
public abstract void buildSex();
public abstract void buildFace();
public abstract void buildCostume();
//工厂方法,返回一个完整的游戏角色对象
//public Actor createActor() {
// return actor;
//}
//逐步构建复杂产品对象
public Actor construct() {
this.buildType();
this.buildSex();
this.buildFace();
this.buildCostume();
return actor;
}
}HeroBuilder类 : 英雄角色建造者, 充当具体建造者
1
2
3
4
5
6
7
8
9
10
11
12
13
14
15
16
17
18
19
20
21
22
23
24
25
26
27
28
29
30
31package pers.huangyuhui.builder_pattern.builder_pattern_2;
/**
* @project: design-patterns
* @description: 英雄角色建造者, 充当具体建造者
* @author: 黄宇辉
* @date: 9/19/2019-1:42 PM
* @version: 1.0
* @website: https://yubuntu0109.github.io/
*/
public class HeroBuilder extends ActorBuilder {
public void buildType() {
actor.setType("英雄");
}
public void buildSex() {
actor.setSex("男");
}
public void buildFace() {
actor.setFace("英俊");
}
public void buildCostume() {
actor.setCostume("盔甲");
}
}AngelBuilder类 : 天使角色建造者, 充当具体建造类
1
2
3
4
5
6
7
8
9
10
11
12
13
14
15
16
17
18
19
20
21
22
23
24
25
26
27
28
29
30
31
32package pers.huangyuhui.builder_pattern.builder_pattern_2;
/**
* @project: design-patterns
* @description: 天使角色建造者, 充当具体建造类
* @author: 黄宇辉
* @date: 9/19/2019-1:44 PM
* @version: 1.0
* @website: https://yubuntu0109.github.io/
*/
public class AngelBuilder extends ActorBuilder {
public void buildType() {
actor.setType("天使");
}
public void buildSex() {
actor.setSex("女");
}
public void buildFace() {
actor.setFace("漂亮");
}
public void buildCostume() {
actor.setCostume("裙子");
}
}Client类 : 客户端测试类
1
2
3
4
5
6
7
8
9
10
11
12
13
14
15
16
17
18
19
20
21
22package pers.huangyuhui.builder_pattern.builder_pattern_2;
/**
* @project: design-patterns
* @description: 客户端测试类
* @author: 黄宇辉
* @date: 9/19/2019-1:49 PM
* @version: 1.0
* @website: https://yubuntu0109.github.io/
*/
public class Client {
public static void main(String[] args) {
Actor zero = new HeroBuilder().construct();
System.out.println(zero);
System.out.println("------------------------------");
Actor angel = new AngelBuilder().construct();
System.out.println(angel);
}
}示例程序的运行结果如下所示 :
1
2
3Actor{type='英雄', sex='男', face='英俊', costume='盔甲'}
------------------------------
Actor{type='天使', sex='女', face='漂亮', costume='裙子'}
示例程序的类图







