学习笔记 : Servlet API
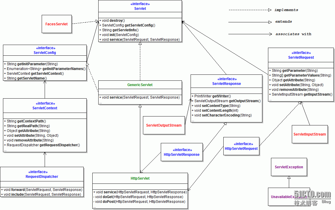
- Servlet 体系结构图如下

Servlet 2.5 示例程序
web.xml
1
2
3
4
5
6
7
8
9
10
11
12
13
14
15
16
17
18
19
20
21
22
23
24
25
26
27
28
29
<web-app xmlns:xsi="http://www.w3.org/2001/XMLSchema-instance" xmlns="http://xmlns.jcp.org/xml/ns/javaee" xsi:schemaLocation="http://xmlns.jcp.org/xml/ns/javaee http://xmlns.jcp.org/xml/ns/javaee/web-app_4_0.xsd" id="WebApp_ID" version="4.0">
<display-name>Servlet_basic_lifecycle</display-name>
<welcome-file-list>
<welcome-file>index.html</welcome-file>
<welcome-file>index.htm</welcome-file>
<welcome-file>index.jsp</welcome-file>
<welcome-file>default.html</welcome-file>
<welcome-file>default.htm</welcome-file>
<welcome-file>default.jsp</welcome-file>
</welcome-file-list>
<context-param>
<param-name>GlobalParamName</param-name>
<param-value>Web容器中的初始化参数值 ..</param-value>
</context-param>
<servlet>
<servlet-name>sameName</servlet-name>
<servlet-class>pers.huangyuhui.servlet.test.ServletAPI</servlet-class>
<init-param>
<param-name>ServletParamName</param-name>
<param-value>当前Servlet的初始化参数值 ..</param-value>
</init-param>
<load-on-startup>1</load-on-startup>
</servlet>
<servlet-mapping>
<servlet-name>sameName</servlet-name>
<url-pattern>/ServletAPI</url-pattern>
</servlet-mapping>
</web-app>Servlet program
1
2
3
4
5
6
7
8
9
10
11
12
13
14
15
16
17
18
19
20
21
22
23
24
25
26
27
28
29
30
31
32
33
34
35
36
37
38
39
40
41
42
43
44
45
46
47
48
49
50
51
52
53
54
55
56
57
58
59
60
61
62
63
64
65
66
67
68
69
70
71
72
73
74
75
76
77
/*
* ServletConfig 接口中的方法解析如下 :
* 1.ServletContext getServletContext(): 获取Servlet上下文对象,如: application..
* 2.String getInitParameter(String name): 在当前Servlet范围内,获取名为name的参数. ...
*
* ServletContext类中的常用方法解析 :
* 1.getContextPath(): 相对路径. GetRealPath(): 绝对路径.
* 2.String getInitParameter(String name): 在当前Web容器范围内,获取名为name的参数值(初始化参数值).
*
*/
public class ServletAPI extends HttpServlet {
private static final long serialVersionUID = -4244028101944729741L;
public void init() throws ServletException {
//super.init();
System.out.println("( Servlet 2.5 )This is init() ..");
/*
* 获取当前Servlet的初始化参数.
* String getInitParameter(String name): 在当前Servlet范围内,获取名为name的参数.
*/
String value = super.getInitParameter("ServletParamName"); //web.xml
System.out.println("当前的Servlet的参数`ServletParamName`的值为 : "+value);
/*
* 获取当前Web容器的初始化参数.
* String getInitParameter(String name): 在当前Web容器范围内,获取名为name的参数值(初始化参数值).
*/
ServletContext servletContext = this.getServletContext();
String globalValue = servletContext.getInitParameter("GlobalParamName"); //web.xml
System.out.println("当前Web容器的参数`GobalParamName`的值为 : "+globalValue);
}
protected void doGet(HttpServletRequest req, HttpServletResponse resp) throws ServletException, IOException {
//super.doGet(req, resp);
System.out.println("( Servlet 2.5 )service() -> doGet()+doPost() ..");
}
protected void doPost(HttpServletRequest req, HttpServletResponse resp) throws ServletException, IOException {
//super.doPost(req, resp);
doGet(req, resp);
}
public void destroy() {
//super.destroy();
System.err.println("( Servlet 2.5 )This is destory() ..");
}
}
/*### The result be shown as followed :
Apr 06, 2019 6:45:24 PM org.apache.jasper.servlet.TldScanner scanJars
INFO: At least one JAR was scanned for TLDs yet contained no TLDs. Enable debug logging for this logger for a complete list of JARs that were scanned but no TLDs were found in them. Skipping unneeded JARs during scanning can improve startup time and JSP compilation time.
( Servlet 2.5 )This is init() .. <———the result
当前的Servlet的参数`ServletParamName`的值为 : 当前Servlet的初始化参数值 .. <———the result
当前Web容器的参数`GobalParamName`的值为 : Web容器中的初始化参数值 .. <———the result
Apr 06, 2019 6:45:24 PM org.apache.jasper.servlet.TldScanner scanJars
INFO: At least one JAR was scanned for TLDs yet contained no TLDs. Enable debug logging for this logger for a complete list of JARs that were scanned but no TLDs were found in them. Skipping unneeded JARs during scanning can improve startup time and JSP compilation time.
Apr 06, 2019 6:45:25 PM org.apache.jasper.servlet.TldScanner scanJars
INFO: At least one JAR was scanned for TLDs yet contained no TLDs. Enable debug logging for this logger for a complete list of JARs that were scanned but no TLDs were found in them. Skipping unneeded JARs during scanning can improve startup time and JSP compilation time.
Apr 06, 2019 6:45:25 PM org.apache.coyote.AbstractProtocol start
INFO: Starting ProtocolHandler ["http-nio-8080"]
Apr 06, 2019 6:45:25 PM org.apache.coyote.AbstractProtocol start
INFO: Starting ProtocolHandler ["ajp-nio-8009"]
Apr 06, 2019 6:45:25 PM org.apache.catalina.startup.Catalina start
INFO: Server startup in [3,136] milliseconds
( Servlet 2.5 )service() -> doGet()+doPost() .. <———the result
*/
Servlet 3.0 示例程序
web.xml
1
2
3
4
5
6
7
8
9
10
11
12
13
14
15
16
17
18
19
20
21
<web-app xmlns:xsi="http://www.w3.org/2001/XMLSchema-instance" xmlns="http://xmlns.jcp.org/xml/ns/javaee" xsi:schemaLocation="http://xmlns.jcp.org/xml/ns/javaee http://xmlns.jcp.org/xml/ns/javaee/web-app_4_0.xsd" id="WebApp_ID" version="4.0">
<display-name>ServletAPI_3.0</display-name>
<welcome-file-list>
<welcome-file>index.html</welcome-file>
<welcome-file>index.htm</welcome-file>
<welcome-file>index.jsp</welcome-file>
<welcome-file>default.html</welcome-file>
<welcome-file>default.htm</welcome-file>
<welcome-file>default.jsp</welcome-file>
</welcome-file-list>
<!--
注意: 全局的Web容器的参数是无法通过注解来配置的.毕竟注解只隶属于具体的一个Servlet,因此无法为整个Web容器设置初始化参数.
而全局的Web参数并不属任何一个Servlet.如果使用Servlet 3.0需要在web.xml配置文件中初始化该参数.
毕竟web.xml是属于整个容器的配置文件.
-->
<context-param>
<param-name>GobalParamName</param-name>
<param-value>GlobalParamValue</param-value>
</context-param>
</web-app>Servlet program
1
2
3
4
5
6
7
8
9
10
11
12
13
14
15
16
17
18
19
20
21
22
23
24
25
26
27
28
29
30
31
32
33
34
35
36
37
38
39
40
41
42
43
44
45
46
47
48
49
50
51
52
53
54
55
56
57
58
59
60
61
62
63
64
65/*
* 通过注解为当前Servlet初始化参数.如下所示.
*/
public class ServletAPI extends HttpServlet {
private static final long serialVersionUID = -4244028101944729741L;
public void init() throws ServletException {
//super.init();
System.out.println("( Servlet 3.0 )This is init() ..");
/*
* 获取当前Servlet的初始化参数.
* String getInitParameter(String name): 在当前Servlet范围内,获取名为name的参数.
*/
String value = super.getInitParameter("ServletParamName"); //web.xml
System.out.println("当前的Servlet的参数`ServletParamName`的值为 : "+value);
/*
* 获取当前Web容器的初始化参数.
* String getInitParameter(String name): 在当前Web容器范围内,获取名为name的参数值(初始化参数值).
*/
ServletContext servletContext = this.getServletContext();
String globalValue = servletContext.getInitParameter("GlobalParamName"); //web.xml
System.out.println("当前Web容器的参数`GobalParamName`的值为 : "+globalValue);
}
protected void doGet(HttpServletRequest req, HttpServletResponse resp) throws ServletException, IOException {
//super.doGet(req, resp);
System.out.println("( Servlet 3.0 )service() -> doGet()+doPost() ..");
}
protected void doPost(HttpServletRequest req, HttpServletResponse resp) throws ServletException, IOException {
//super.doPost(req, resp);
doGet(req, resp);
}
public void destroy() {
//super.destroy();
System.err.println("( Servlet 3.0 )This is destory() ..");
}
}
/*###The result be shown as followed :
Apr 07, 2019 6:52:11 PM org.apache.jasper.servlet.TldScanner scanJars
INFO: At least one JAR was scanned for TLDs yet contained no TLDs. Enable debug logging for this logger for a complete list of JARs that were scanned but no TLDs were found in them. Skipping unneeded JARs during scanning can improve startup time and JSP compilation time.
( Servlet 3.0 )This is init() .. <———the result
当前的Servlet的参数`ServletParamName`的值为 : ServletParamValue <———the result
当前Web容器的参数`GobalParamName`的值为 : GlobalParamValue <———the result
Apr 07, 2019 6:52:11 PM org.apache.coyote.AbstractProtocol start
INFO: Starting ProtocolHandler ["http-nio-8080"]
Apr 07, 2019 6:52:11 PM org.apache.coyote.AbstractProtocol start
INFO: Starting ProtocolHandler ["ajp-nio-8009"]
Apr 07, 2019 6:52:11 PM org.apache.catalina.startup.Catalina start
INFO: Server startup in [2,502] milliseconds
( Servlet 3.0 )service() -> doGet()+doPost() .. <———the result
*/
All articles in this blog are licensed under CC BY-NC-SA 4.0 unless stating additionally.
Comment






